
電気商のビデオは買い手に生放送して見た視覚感は「修理図」を経ていません。例えば部屋を見たり車を見たりして、ビデオはいい情報伝達方式です。...
リリース 2020-06-13 15:53:00 埜次馬 (113) ラベル: 放送

[ダイジェスト] 酷蜂科学技術幼稚園管理携帯電話 APP ソフトウェア開発では、幼稚園の家の家の交流型の携帯電話アプリケーションに集中して、幼稚園...
リリース 2020-06-10 15:27:07 埜次馬 (206) ラベル:

ビデオAPP開発会社は大中型企業がすべてカスタム生放送のモバイルアプリのプロジェクトをサービスしたことがあり、両者の中の違いは、大手企業は性...
リリース 2020-06-10 15:24:55 埜次馬 (144) ラベル:

工信部の統計データによると、国内のスマートフォンユーザー数は5億近くに達しています。スマートフォンのユーザーは自分の必要と好きなアプリをイ...
リリース 2020-06-10 15:24:21 埜次馬 (116) ラベル:

今はモバイルインターネットの時代で、アプリの時代です。多くのit人事がアプリの開発を開始しました。その中でIOS開発はアプリ開発の一部です。現...
リリース 2020-06-08 16:36:05 埜次馬 (59) ラベル:

10月21日、外メディアの報道によると、アップルモバイル・デバイスのスクリーン・プロバイダである日本のディスプレイ・カンパニー(JDI)の新最高経...
リリース 2020-06-08 16:22:39 埜次馬 (59) ラベル: iPhone

一晩で友達の世界で人気のアプリ「足記」は、よく友達の輪に混じって知っています。この「足記」というAPPソフトは、その特有の「大規模モード」を...
リリース 2020-06-08 16:22:00 埜次馬 (97) ラベル:

現在、各業界のAPPは飽和状態であり、中小APPは突破したいというのは比較的難しいです。多くの人が流量ボーナスの時期が過ぎたと言っています。APPの...
リリース 2020-06-02 17:57:28 埜次馬 (94) ラベル:

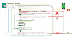
2019年下半期以来、2つの核爆弾級Simカードの脆弱性の開示に伴い、複数のAndroidとIOSホールの露出があり、対応の脆弱性についてのモバイル機器の武器は...
リリース 2020-06-02 17:52:03 埜次馬 (186) ラベル:

生放送のプラットフォームの盛行はインターネットに新しい娯楽の盛会を持ってくるだけではなくて、同時に企業のために更に優越しているマーケティ...
リリース 2020-06-02 17:49:47 埜次馬 (198) ラベル:

今はすべてのプログラムが挑戦に直面していますが、iOSプログラミングの大きな挑戦はテスト開発が進められているアプリです。iOSシミュレータであな...
リリース 2020-06-02 17:44:53 埜次馬 (168) ラベル:

APP開発アプリケーション市場の発展は、APP開発者にチャンスを与えた。アプリ市場の拡大に伴い、人々のAPP開発に対するニーズが高まっており、多くの...
リリース 2020-06-02 17:44:10 埜次馬 (186) ラベル:

一、ウェブサイトを装飾する市場潜在力は巨大です。 装飾業界は普通「ハンマー一つの商売!」多くのリフォームや工場のリフォームは、結婚時に大規...
リリース 2020-05-26 11:11:49 埜次馬 (55) ラベル: APP

電気商生放送システムの開発は消費者にもっと便利に企業、業者との交流に参与させ、数年の生放送プラットフォームの大洗浄を経て、現存する生放送...
リリース 2020-05-26 11:07:14 埜次馬 (196) ラベル: 電商